カスタムダッシュボードにより自身のインフラの重要なメトリックをカスタマイズした単一画面で表示します。
様々なウィジェットでデータを表示でき、ダッシュボードをパーマリンク、iFrame、PDFで共有できます。
カスタマイズしたダッシュボードを表示するには、[ダッシュボード]→[カスタムダッシュボード]タブをクリックします。
目的のダッシュボードを選択後、上部のバーから次のアクションが可能です。
利用可能なウィジェットを確認し、ダッシュボードにウィジェットを追加します。
時系列ウィジェットは指定した期間でのパフォーマンスメトリックを可視化します。リソースの過去のパフォーマンスを分析でき、トレンド、パターン、アノマリを観察できます。
線グラフ、円グラフ、垂直グラフ、水平グラフで表示可能です。

テキストウィジェットはパフォーマンスメトリックに関するテキスト情報を表示します。

数字ウィジェットによりパフォーマンスデータを数値形式で表示します。条件を指定することで、柔軟に可視化できます。

棒グラフでパフォーマンスデータを可視化します。条件を指定することで、柔軟に可視化できます。

円グラフでパフォーマンスデータを可視化します。条件を指定することで、柔軟に可視化できます。

監視全体のさまざまな属性のパフォーマンスを包括的なチャートオーバーレイで表示し、大量のデータの整理、データ分析、傾向と異常の特定を加速します。

色分けされたグリッド形式のヒートマップウィジェットを使用して、上位50台と下位50台の監視のパフォーマンスを分析します。これにより、パフォーマンスの高いリソースと低いリソースを素早く特定し、注意を払う必要があります。
トラブルシューティングの優先順位付け、パフォーマンスの傾向の追跡、リソースの効率的な管理が容易になります。A

トップNウィジェットでパフォーマンス上位の監視、ボトムNウィジェットでパフォーマンス下位の監視を表示します。両方のウィジェットのデータは10分ごとに更新されます。データにマウスポインタを合わせると、より詳細な情報を表示します。

可用性ウィジェットによりリソースの可用性を容易に把握できます。

可用性トレンドウィジェットで、可用性データをグラフ形式で表示します。指定した期間での利用不可とメンテナンス割合の内訳を把握できます。
監視や監視グループの可用性データを数字形式で表示します。色ラベルで条件を指定することで、指定した値にマッチした際にデータ表示に該当する色を適用します。これにより重大度を容易に把握できます。
指定されたクエリに基づいてすべてのインフラストラクチャーイベントの合計数を表示します。
イベントウィジェットを使用してイベントを追跡するための集中ビューを提供します。

アプリケーションエラーウィジェットを使用すると、Site24x7内のアプリケーションに関連するイベントを監視および分析して、アプリケーションの健全性、パフォーマンスの問題、および重要なアラートの包括的なビューを提供できます。
イベントデータを統合し、アプリケーションのステータスとパフォーマンスを追跡するためのリアルタイムイベントリストを提供します。
アプリケーションエラーに関する詳細な情報を提供するこのウィジェットは、迅速な診断と解決に役立ちます。表示されたイベントをフィルター処理する時間枠を指定し、進行中の問題を表示してより詳細な分析を行うと同時に、重要なイベントを強調表示してトラブルシューティング作業を効果的に優先順位付けできます。
入力する必要があるフィールドは次のとおりです。

Golden Signalsは、APMインサイトのさまざまなアプリケーションのレイテンシー、トラフィック、エラー、飽和度を追跡するのに役立つ一連のメトリックです。

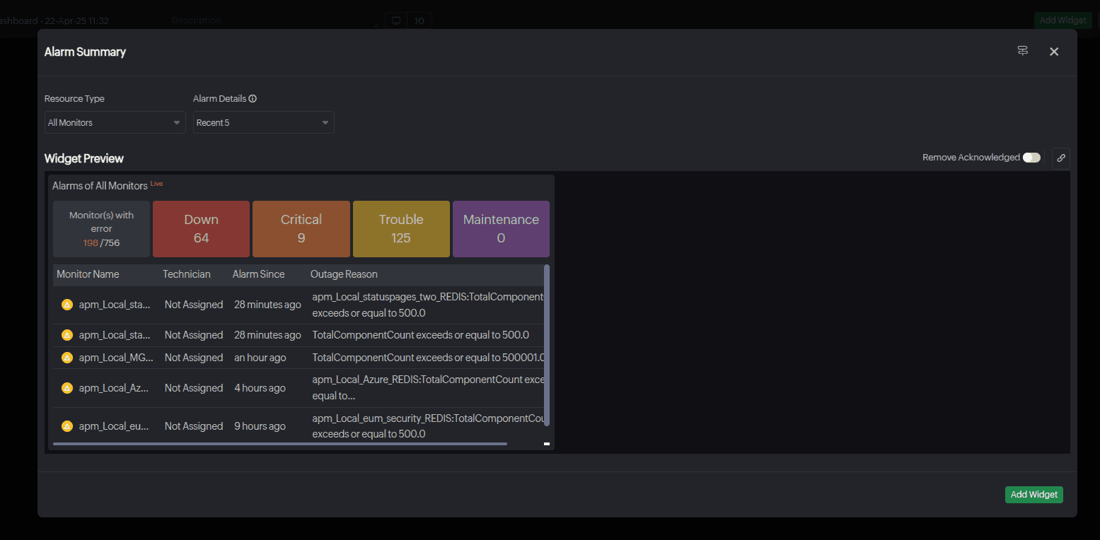
アラートウィジェットで選択した監視のダウン、クリティカル、トラブル、メンテナンスアラート数を表示します。エラーのある監視数と監視数合計を表示でき、最も多い数の監視のステータスに基づいてエラー監視数が色付けされます。同じステータス数の場合、ダウン、クリティカル、トラブル、メンテナンスの順に優先的に適用されます。
アカウント全体の監視ステータスを一画面に表示します。各監視が色付けされて表示され、10000監視まで1画面に表示できます。アイコンにマウスを合わせると、監視名、ステータス、理由などの情報を表示し、クリックによりその監視画面にアクセスできます。Cookie経由で直近でフィルターしたNOCビューにアクセスできます。

レポートやタグを含めたアラート情報を表示します。

監視グループでのみビジネスビューウィジェットをサポートしています。グループ内のすべての監視ステータスを色分けして表示します。設定してあるしきい値に基づいたステータスで色分けされます。

AWS監視を追加している場合、ダッシュボードに次のインベントリーウィジェットを追加できます。
地理マップではリージョンごとにリソースの内訳を表示します。マップ上にリージョンとリソース数を表示します。
親アカウントを選択:親アカウント(監視タイプ)を選択します。
アカウントを選択:適用するアカウントを選択します。
集約:親アカウントで検出されたリソースのデータを表示するには、親アカウントを選択します。Control
Tower統合で検出されたすべてのリソースの統合データにアクセスするには、リンクアカウントを選択します。
このフィールドは、Control Towerアカウントのみに適用されます。

監視のガイダンスレポートを表示します。
親アカウントを選択:親アカウント(監視タイプ)を選択します。
アカウントを選択:適用するアカウントを選択します。

AWS監視リソースの合計とリージョンごとのサービス数内訳データを表示します。チャートオーバーレイでサービス数を可視化でき、棒グラフ形式で各AWSサービス数を表示することも可能です。
親アカウントを選択:親アカウント(監視タイプ)を選択します。
アカウントを選択:適用するアカウントを選択します。
AWSリソースタイプ:適用するAWSリソースタイプを選択します。
集約:親アカウントで検出されたリソースのデータを表示するには、親アカウントを選択します。Control
Tower統合で検出されたすべてのリソースの統合データにアクセスするには、リンクアカウントを選択します。
このフィールドは、Control Towerアカウントのみに適用されます。

ウィジェットをグループ化することで整理を行い、関連するリソースを集約します。

iFrameウィジェットでSite24x7、サードパーティURL、パーマリンクを表示します。サードパーティや分析ツールの画面情報をURLでインポートし共有できます。
評価ならびに無料ユーザーはWebセッションを行ったユーザーのみ、このウィジェットを追加できます。

日時ウィジェットで現在の日時を様々なタイムゾーンで表示します。都市名とリージョン名をタグ付けすることもできます。

ノートウィジェットで重要情報などをダッシュボードに記載し、コミュニケーションを行えます。

高度な分析ウィジェットで、データ分析を行います。
アプリケーションログを使用している場合に、このウィジェットを追加できます。グラフ、数値、表などの形式でデータを表示できます。KPI形式で、アプリケーションログのパフォーマンス指標を評価できます。
Site24x7のカスタムダッシュボードのネットワークセクションには、ネットワークのパフォーマンス、可用性、トラフィック分布、トポロジーを監視するための可視化ツールが多数用意されています。
これらのウィジェットは、リアルタイムと履歴の両方のインサイトを提供し、ネットワーク管理者が異常を検知し、構成の傾向を分析し、インフラストラクチャの正常性を最適化するのに役立ちます。
| ウィジェット | 説明 |
| インターフェースの正常性 | 色分けされたインジケーターを使用して、ネットワークインターフェースの全体的な正常性ステータスを表示します。問題のあるインターフェースやパフォーマンスが低下したインターフェースを迅速に特定するのに役立ちます。 |
| 装置ダウン | 障害や設定の問題などにより、現在アクセスできないネットワーク装置の総数を表示します。環境全体の接続の問題の範囲を迅速に評価するのに最適です。 |
| インターフェースダウン | 現在ダウン状態または管理上ダウン状態にあるインターフェースの数を表示します。リンク障害、無効なポート、またはネットワークパフォーマンスに影響を与えるケーブルの問題を特定するのに役立ちます。 |
| トップN インターフェース | トラフィック量、帯域幅の使用状況、インターフェースの使用率などのメトリックに基づいて、上位または下位N個のインターフェースを表示します。トラフィックの急増やボトルネックを見つけるのに最適です。 |
| レイヤー2マップ | レイヤー2の相互接続をマップし、スイッチと接続された装置のポート間の接続を表示して、詳細なリンクレベルのトラブルシューティングに役立ちます。 |
| トポロジーマップ | ネットワークのトポロジーの概要ビューを提供し、装置の接続方法を視覚的に表し、ステータスの変化を反映して更新します。 |
| インフラストラクチャマップ | ネットワークコンポーネントとそのステータスの全体的なビューのインフラストラクチャレイアウトを表示します。 |
| NCM概要 | バックアップステータス、構成の競合、コンプライアンスチェック、ファームウェアの脆弱性など、Site24x7 Network Configuration Manager(NCM)のアクティビティを要約します。 |
| NCMの脆弱性 | 構成監査によって特定された、影響を受ける装置の数、脆弱性の期間、重大度レベルなどの詳細な脆弱性データを表示します。 |
| NCMウィジェット | 装置設定ステータス、コンプライアンス違反、ポリシーの変更など、特定のNCMメトリックのチャートオーバーレイビューを作成できます。 |
| 構成変更のトレンド | 装置全体の構成変更を時間の経過とともに視覚化し、承認された変更と承認されていない変更の両方を追跡、監査、対応できるようにします。 |
| NetFlow - フロータイプ | サポートされているフローテクノロジー(NetFlow、sFlow、J-Flow、IPFIX、NetStream、AppFlow)別にトラフィックを分類し、トラフィックをタイプとプロトコル別に分類するのに役立ちます。 |
| NetFlowウィジェット | 上位の会話、アプリケーションレベルの使用状況、QoS分布、装置またはインターフェースごとの送信元/宛先IP分析など、詳細なNetFlowベースの分析情報を提供します。 |
| インターフェースパフォーマンス | リアルタイムのネットワークインターフェースメトリックを監視して、パフォーマンスを最適化し、問題を迅速に特定します。 |
| ネットワークツリー | ネットワークカテゴリの階層マップを表示し、色とカウントのインジケーターを使用してステータスを監視し、デバイスの正常性を一目で評価します。 |
| アラート付き装置 | 特定の装置の停止を追跡して、繰り返し発生する問題を特定し、トラブルシューティングを効果的に優先順位付けします。 |
| SNMPトラップアラート | SNMPトラップアラートを監視して、装置の障害を迅速にトラブルシューティングし、安定したネットワーク接続を維持します。 |
| 装置のアラート | アラート状態にある装置を詳細な理由と期間とともに一覧表示することで、根本原因の分析を加速し、ダウンタイムを削減し、信頼性を高めます。 |
監視対象のすべてのネットワークインターフェースの正常性ステータスを統合したNOCビューを取得します。不安定なインターフェースを即座に特定し、運用状態を監視して最適なネットワーク信頼性を確保します。

リストビューは、子エンティティとして分類されるリソースタイプでのみ使用できます。

ダウン状態にあるすべてのリソースをチャートオーバーレイで統合します。さらに、停止の理由と状態継続時間を把握できるため、問題を迅速に特定して解決し、運用の安定性を維持できます。

ネットワーク全体で現在ダウンしているすべてのインターフェースをチャートオーバーレイで表示します。これにより、各インターフェースのダウンタイムの期間と根本原因を把握し、平均復旧時間(MTTR)を短縮し、ネットワークの耐障害性を向上させることができます。

トラフィック、使用率、エラーに基づいて、最もパフォーマンスの高いインターフェースを可視化します。過剰に使用されていたり、パフォーマンスが低いインターフェースを簡単に特定し、負荷分散、アップグレード、メンテナンスについて情報に基づいた意思決定を行うことができます。

データを水平バー、垂直バー、または特定の期間の数値として表示することを選択できます。
レイヤー2ネットワークトポロジをリアルタイムで視覚的に表示します。これにより、スイッチ、ルーター、インターフェース間の物理的な接続を把握でき、リンク障害やポートレベルの問題のトラブルシューティングが容易になります。

レイヤー2マップを選択:既に作成済みのレイヤー2マップを選択します。マップの右側にあるコントロールを使用して、マップを拡大、縮小、または更新できます。
装置の相互接続、トラフィックパス、装置のステータスを含むネットワークトポロジ全体を表示します。この高レベルの可視化により、ボトルネック、構成ミス、依存関係をリアルタイムで特定できます。

トポロジーマップを選択:既に作成済みのトポロジーマップを選択します。マップの右側にあるコントロールを使用して、マップを拡大、縮小、または更新できます。
装置の役割、ステータス、関係性など、ネットワークインフラストラクチャ全体の状況を一元的にグラフィカルに表示します。重要なコンポーネントの可用性と正常性を一目で監視し、ドリルダウンして詳細な分析情報を得ることができます。

インフラストラクチャマップを選択:既に作成済みのインフラストラクチャマップを選択します。マップの右側にあるコントロールを使用して、マップを拡大、縮小、または更新できます。
コンプライアンスステータス、バックアップステータス、構成の変動など、NCMデータの要約ビューにアクセスします。変更を追跡し、不正な変更を特定することで、ネットワークの整合性を確保します。/p>

ネットワーク装置全体の構成上の脆弱性とコンプライアンス違反を特定します。このウィジェットを使用して、修復作業の優先順位を決定し、ネットワークのセキュリティ体制を強化します。

NCM固有のメトリックとデータを表示する、あらかじめ構築されたウィジェットを表示します。これには、バックアップステータス、サポート終了(EOL)の詳細、コンプライアンス概要などが含まれており、ネットワーク構成の監視を効率化します。

設定変更の傾向を時系列で可視化します。変更の頻度とタイミングを追跡することで、異常なアクティビティを検出し、ネットワーク装置全体の監査コンプライアンスを維持します。

特定の期間のデータを表示するように選択できます。
NetFlowデータを使用して、トラフィックフローの種類(NetFlow、AppFlowなど)を分析します。プロトコル分布を詳細に可視化します。

トップトーカー、会話、プロトコル、アプリケーションレベルの分析情報など、NetFlowベースの分析を提供するウィジェットのコレクションにアクセスします。

インターフェースパフォーマンスウィジェットを使用して、インターフェースの正常性を監視し、ネットワークパフォーマンスを最適化します。
このウィジェットは「パフォーマンス属性 -
チャートオーバーレイ」ウィジェットをベースにしているため、ほとんどの設定が事前に入力されています。パフォーマンス監視を開始するには、必要なインターフェースと属性を選択してください。

様々なネットワークカテゴリとそれぞれの監視対象、およびそのステータスをツリービューで表示します。リソース名の横に、ダウン、トラブル、クリティカル状態にある装置の割合が表示されます。

アラートが発生した装置の詳細をドリルダウンして、ダウンタイムの理由と期間を確認します。

SNMPトラップアラートウィジェットを使用すると、SNMPトラップからアラートを分離して表示し、重要なネットワークイベントに関する詳細な情報を得ることができます。
装置の不具合を迅速にトラブルシューティングすることで、接続の中断を防ぎます。

個々のネットワーク装置の停止履歴を表示し、パフォーマンスと運用状況を時系列で監視します。
装置固有のアラートビューでは、関連するすべてのアラートが1ページに統合されるため、問題解決の迅速化、ダウンタイムの削減、ネットワークの信頼性向上につながります。

このウィジェットは、特定の期間におけるSLOのパフォーマンスメトリックを視覚化します。
これは、定義された期間における属性やサービスレベルメトリック(SLI)などの追跡と分析に役立ちます。

SLIリスト:SLOに関連付けられているSLIを選択します。

複数のSLOを選択した場合は、SLIリストオプションのみが使用可能になります。
数値ウィジェットを使用すると、パフォーマンスメトリックと属性を数値形式で簡単に表示できます。

[カスタムダッシュボード]タブ配下のダッシュボードリストで表示名右横のハンバーガーアイコンから、次の機能が使用できます。

ナビゲーションリンクを使用してダッシュボードウィジェットをSite24x7の関連ページやその他の外部リンクに接続することで、ナビゲーションが簡単になり、トラブルシューティングとデバッグが迅速になります。
右上隅のリンクアイコン(
)をクリックすると、ウィジェットごとに最大10個のリンクを設定できます。
ダッシュボードでウィジェットを右クリックして、これらのリンクにアクセスします。
